XMLSpy 2026

Altova XMLSpy
Altova XMLSpy Enteprise Edition is the industry-leading XML and JSON development environment, with intuitive views and powerful utilities to model, edit, transform, and debug XML and JSON related technologies. Powered by RaptorXML, it offers the world’s most popular XML and JSON editors, graphical schema editors, file converters, debuggers, support for XSLT, XPath, XQuery, all major databases, Visual Studio or Eclipse integration, and more.
XMLSpy Highlights
Developers need a JSON and XML editor that adds value beyond bracket matching and basic validation checking. XMLSpy provides the comprehensive feature set below and includes graphical views, code generators, wizards, and other intelligent JSON and XML editing functionality that help you get the job done faster than ever.
- AI Assistant
- JSON editor & JSON Schema editor
- JSON transformation with XPath, XSLT, XQuery
- Edit XML documents
- SmartFix XML validation & error correction
- XML Schema editor
- XSLT editor
- XSLT debugger & profiler
- XSL Speed Optimizer
- XPath / XQuery builder & evaluator
- XQuery editor
- XSLT / XQuery back-mapping
- XPath / XQuery debugger
- XQuery Update Facility editor
- 3-Way diff/merge
- XBRL tools
- WSDL editor
- SOAP client & debugger
- Database integration
- Java, C#, and C++ code generation
- Apache Avro tools
- Visual Studio & Eclipse integration
- Open XML (OOXML) support
- Chart generation based on XML data
- SharePoint Server integration
- Integration with installed RaptorXML Servers for super-fast processing
XML Editor

Text and Graphical XML Editing Views
XMLSpy abstracts away the complexity of editing XML and related technologies through its intuitive user interface and rich variety of views and options. Whether you prefer to edit XML documents in a text-based or graphical XML viewer, XMLSpy provides intelligent guidance and entry-helpers as you type, and troubleshooting is fast and easy with the industry’s most standards-conformant XML validator.
XML Grid View
XML Grid View displays the XML document structure using a set of nested containers that reflects its hierarchical structure. It also includes table view that rearranges repeating elements in a table for easy viewing and sorting. By default, XML Grid View uses attributes and child elements for the columns and shows repeating XML element as row – but you can flip rows and columns to adapt the display based on the type of data the file.
XML Grid makes XML editing faster and more powerful than when using a text editor alone. Advanced features include:
- Automatic image display
- Easy creation of XPath filters
- XQuery formulas to calculate a result or generate a nodeset
- Pasting content from external apps (text editor, Visual Studio/Eclipse, Excel…)
- Customisable grouping of nodes for very large XML files
XML Text View
As you work, XMLSpy provides Smart Fix XML validation, a process that detects errors – and then enumerates the possible corrections for fixing them, which you can choose to implement in your XML document with one click. That’s right – XMLSpy will make the corrections automatically, based on your selection. Because the XML validator can make the corrections automatically, it saves you significant time and frustration associated with resolving validation issues.


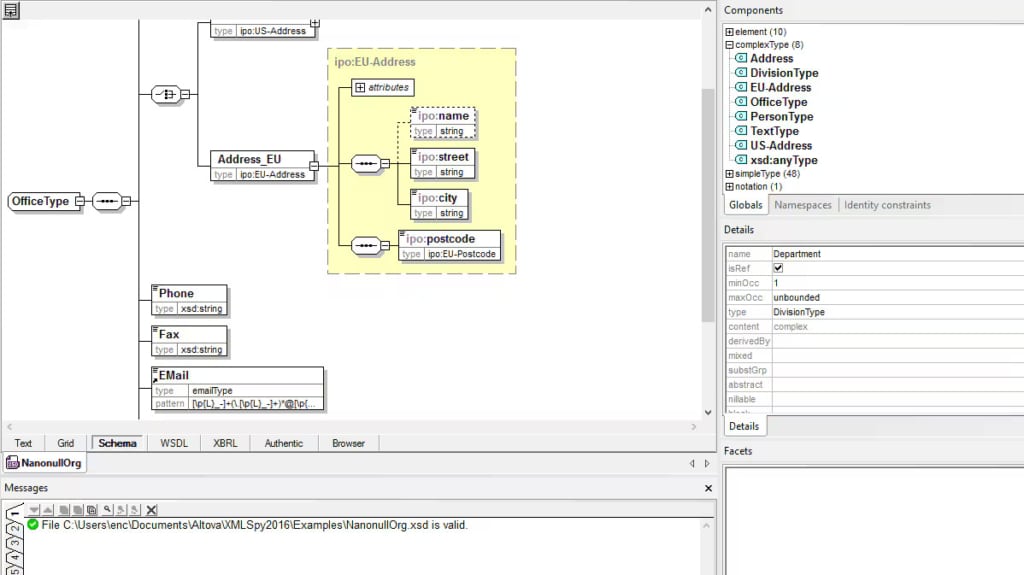
XML Schema Editor
The graphical XML Schema editor in XMLSpy allows you to create schemas in a visual, drag-and-drop manner, so you can focus on the semantics of your schema while leaving the syntactical details of the XML Schema language to XMLSpy. In addition to rich XML Schema 1.0 and 1.1 editing and validation, the following XSD tools are provided:
- Generation of XSD from XML instance, DTD, JSON Schema, or relational databases
- Sample instance generation from XSD
- Java, C#, and C++ code generation based on XML Schema
- Schema flattener and schema subset generation
- Extended validation of naming & coding conventions
- Schema refactoring
JSON Tools
XMLSpy includes an intuitive JSON viewer and JSON editor with support for JSON, JSON5, JSON Lines, and JSON Comments, allowing you to view and edit JSON files using the same intuitive Text and Grid Views available for XML editing, with useful editing guides and entry helpers.
The JSON editor provides:
- Revolutionary JSON Grid editor
- Support for JSON, JSON5, JSON Lines, JSON with Comments (JSONC)
- Context sensitive entry-helpers and other intelligent editing tools
- JSON syntax checking
- JSON validator
- JSON to XML conversion
- XML to JSON conversion
- Querying/transforming JSON with XPath, XQuery, XSLT
- Chart creation from JSON data

JSON Editor: Grid View
A revolutionary, first-of-its-kind JSON editing environment is provided by XMLSpy JSON Grid View. JSON Grid provides a graphical representation of the JSON document structure that is immediately easier to understand than the corresponding JSON code in text view, especially for long, complex documents with multiple nested levels of arrays and objects. Advanced features such as automatic type detection, in-cell commands, XQuery filters for modifying the view, XQuery formulas for generating additional output from the JSON data, and more, combine to make JSON editing faster and easier than a text-based JSON editor. JSON Grid even allows you to create charts from JSON data.

JSON Charts
In addition to utilising XQuery for filters and formulas in JSON Grid, you can use it to create charts from numerical JSON data.
After configuring a chart function, the save icon embeds the chart in the JSON file as a base-64 encoded image. Or, simply right-click on the chart to save it in an image file such as .png or .jpg.
No other JSON editor offers anything even close to this functionality!
JSON Schema Editor
Just as XMLSpy pioneered the first graphical XML Schema editor, it now also includes the first enterprise-grade, graphical JSON Schema editor to greatly speed schema generation, development, and validation for developers working with JSON.
JSON Schema View will be immediately familiar to XMLSpy customers who have used XML Schema View and are now learning to design JSON Schemas, while at the same time being easy to comprehend for new users. Use the JSON Schema editor for:
- Drag-and-drop JSON Schema editing & validation
- XML Schema <=> JSON Schema conversion
- Generation of JSON instance files from JSON Schema
- JSON Schema documentation generation
The JSON Schema editor supports BSON (binary JSON) datatypes used in NoSQL databases such as MongoDB.
Querying & Transforming JSON with XPath, XSLT, XQuery
Despite the growing popularity of JSON, there isn’t a widely used language for querying and transforming JSON data. Luckily, functionality added to XPath/XQuery 3.1 provides a means for targeting JSON maps, arrays, and objects, offering a standardised way to query and transform JSON data using these familiar languages.
XMLSpy makes it easy to process JSON documents with XPath, XSLT, and XQuery using intelligent editors and the interactive XPath/XQuery Builder & Evaluator Window. Functionality includes:
- Querying JSON documents with XPath 3.1 or XQuery 3.1 in the XPath/XQuery window
- Transforming JSON documents with an XSLT 3.0 or XQuery 3.1 file

XSL and XSLT Tools
XSLT Editor
The JSON and XML Editor provides complete support for XSL and XSLT development in its XSLT editor with context-sensitive entry helpers, an XSL outline window, and more.
For transformation, seamless integration with installed RaptorXML Servers delivers hyper-performance functionality coupled with strict conformance to W3C standards, including XSLT, XPath, and XQuery versions 1.0, 2.0, and 3.1. This allows you to take advantage of super-fast transformations during development and testing, all directly inside XMLSpy.
XMLSpy even includes intelligent HTML / HTML5 and CSS / CSS3 editors along with an integrated browser view.
XSLT Debugger and Profiler
Testing and perfecting XSLT stylesheets can be a complicated, time-consuming process. With the XMLSpy XSLT debugger, you can step through and debug even the most intricate stylesheets quickly and easily. Support for XSLT 1.0, XSLT 2.0, and XSLT 3.0 is provided, and you can even debug stylesheets that contain program code in Java, C#, JavaScript, or VBScript.
The XMLSpy XSLT profiler is an invaluable tool for optimising the performance of your XSLT code. Based on the information revealed by the XSLT profiler, you can immediately see which parts of your XSLT code are taking the most time to process and adjust them accordingly to fully optimise your XSLT stylesheets.
XSL Speed Optimizer
The XSLT profiler delivers important information for expert XSLT developers, but if you want to speed up XSLT execution time without manually changing your XSLT and XPath code, try the XSL Speed Optimizer.
The XSL Speed Optimizer in XMLSpy is a revolutionary, patented approach to speeding up XSLT transformations, providing tremendous increases in throughput with no manual analysis required to determine exactly which XSLT or XPath expressions are causing bottlenecks.
XSLT and XQuery Back-mapping
Because XSLT and XQuery documents are frequently long and complex, it can be difficult to identify the source of unintended output. For targeted debugging, back-mapping makes it easy to immediately correlate output elements to source nodes and instructions.
With back-mapping enabled, XSLT transformations and XQuery executions are carried out so that the result document can be mapped back on to the originating XSLT+XML or XQuery+XML documents. When you click on a node in the result document, the XSLT instruction and the XML source data that generated that particular result node will be highlighted.
Back-mapping in XMLSpy is revolutionary in two ways. First, it saves developers considerable time in debugging, refining, and perfecting their code as well as understanding inherited code written by other team members. Second, XMLSpy does not make any changes or add additional code to the output document in order to achieve back-mapping.
Check out XSLT Back-mapping and XQuery Back-mapping in action
XPath and XQuery Tools
XPath/XQuery Windows
The XPath and XQuery window makes it easy to build and test your XPath/XQuery expressions as you compose them with built-in Builder and Evaluator windows. Helpful functionality to speed development is provided through:
- XPath builder and tester
- XQuery builder and tester
- Point-and-click expression building
- Mouse over hints
- Enhanced entry helpers
- Ready to use code snippets
- Nine tabs for incremental expression building
- Builder mode for intelligent XPath editing
- Evaluator mode for instantly viewing results
- Evaluating XPath/XQuery against XML and JSON
Watch this demo of XPath editing and testing tools in XMLSpy

XQuery Editor
For working with large XQuery documents, XMLSpy provides native support for XQuery 1.0 and XQuery 3.1 with all the intelligent editing functionality you need to edit XQuery documents quickly and easily. Support for schema-awareness in the XQuery editor allows you to harness the full power of XQuery through mechanisms for error isolation, simplified debugging, and enhanced code performance.
XPath/XQuery Debugger
The powerful XPath and XQuery window also includes a powerful Debugger for testing, troubleshooting, and perfecting your XPath/XQuery to save time and reduce frustration.
The debugger lets you go step-by-step through the evaluation of your XPath or XQuery expression. Each click shows you the results for the corresponding step of the evaluation, and you can step into, step out, and step over evaluation steps using helpful buttons in the debugger toolbar.
An advanced XQuery Profiler is also provided, helping you analyze and optimize your XQuery code performance.
XQuery Back-mapping
Targeted debugging is also provided via XQuery back-mapping.
XQuery Update Facility Editor
The XPath/XQuery window in the XML Editor also supports editing XQuery Update (XQU) Facility 1.0 and 3.0 statements with advanced functionality for composing XQuery Update Facility expressions with full syntax coloring, intelligent code completion, and error message reporting.
The results pane lets you preview the results of the changes, and clicking on a result in the preview pane highlights the affected node in your instance document. Then, you can execute the updates with one click, either in the current file or across all open files, a folder, or an entire XMLSpy project. This functionality is unique to XMLSpy.
Watch the XQuery Update Facility Editor in action
Compare JSON and XML Documents
XMLSpy includes powerful diff/merge tools to compare JSON documents and other text files, as well as directories. For file comparisons, 2- and 3-way comparisons are supported. Users can edit documents and merge changes in either direction.
Compare XML
For XML comparisions, the XMLSpy XML editor includes a visual XML compare tool that allows developers to easily compare XML and merge documents and directories in an intelligent, XML-aware manner.
The XML-aware diff/merge options are completely customisable. For example, you can specify if entities should be resolved, if namespace prefixes, whitespace, CDATA, processing instructions, comments, or the ordering of attributes/child elements should be ignored or not, and how to visualise differences. In addition, you can merge the textual differences and differences in XML between files as you are comparing them.

XBRL Tools
Altova provides comprehensive support for end-to-end XBRL development and report generation, from taxonomy editing in XMLSpy, to high-performance validation on RaptorXML Server, to data mapping and analysis in MapForce, to multi-channel report generation StyleVision.
XBRL Taxonomy Editor
The XMLSpy XBRL taxonomy editor provides a graphical view of XBRL taxonomies and intelligent taxonomy editing features.
By organising different components on easy-to-filter tabs and providing informative icons, mouseover messages, detail windows, and context-sensitive entry helpers, the XMLSpy XBRL taxonomy editor makes it easy to both view and understand existing taxonomies, and create new ones by way of extending industry-standard taxonomies.
It even includes the handy XBRL Taxonomy Wizard to give you a head start when extending or creating a new XBRL taxonomy.
XBRL editing features include:
- Graphical XBRL taxonomy view
- Support for XBRL 2.1, XBRL Dimensions, and XBRL Formula
- XBRL Table Linkbase editing and execution
- Context-sensitive XBRL tabs and entry helpers
- XBRL Taxonomy Wizard for extending US-GAAP or IFRS
- XBRL taxonomy documentation generation
- XBRL taxonomy and instance validation

XULE Editor and Processor
The XULE processor and validator in XMLSpy processes XULE expressions against an XBRL instance document,as well as providing validation of XULE documents for correct syntax according to the XULE spec.
XMLSpy includes the industry’s first interactive XULE editor. XULE editing is supported both in Text View and a specialized XULE window, shown above. Both editing views guide users with syntax help, code completion, and other helpful features that make it easy to write and test XULE expressions. As you work, auto completion values are based both on XULE syntax and the structure of the selected XBRL taxonomy, if applicable. Learn more about the powerful XULE editor.
Open Information Model (OIM) 1.0 Tools
OIM (Open Information Model) provides a syntax-independent model for XBRL data to be transformed into other formats such as CSV and JSON. Though XBRL provides an efficient, standards-based representation of business report data, such data is often stored and/or consumed in other formats. OIM is an abstraction layer that decouples XBRL from the underlying XML syntax: this way, organisations can take advantage of the functionality of XBRL and at the same time have XBRL documents written in JSON and/or CSV.
XMLSpy is one of the very first XBRL tools to support OIM with support for validation of reports in XML, JSON, and CSV, as well as one-click conversion between those formats.
WSDL & SOAP Tools
Graphical WSDL Editor
WSDL syntax can be complex, and writing the code by hand in a text-only editor is often difficult and confusing. XMLSpy’s unique graphical approach to WSDL design simplifies WSDL development by allowing you to build your WSDL visually, with drag-and-drop functionality and full validation and editing guidance. Complete WSDL code is generated behind the scenes based on your graphical design, and you can view and edit the code in Text View at any time.
Auto-generation of comprehensive WSDL documentation is also supported.

SOAP Client & SOAP Debugger
XMLSpy offers full SOAP 1.2 and 1.1 capabilities including a SOAP client for interpreting WSDL documents, creating SOAP requests, submitting them to a Web service, and viewing the SOAP response.
The XMLSpy SOAP Debugger acts as a proxy between a Web services client and server, allowing you to inspect WSDL 1.1/2.0 files, single-step through Web services transactions sent over HTTP or HTTPS, inspect every request and response XML document, set breakpoints on SOAP functions and even define conditional breakpoints that trigger when a certain request or response contains selected data that is specified by means of an XPath query.
In this way, the SOAP Debugger helps you identify and fix errors quickly and easily.
Database Integration
Powerful relational database integration in XMLSpy helps reduce interoperability challenges by allowing you to easily query SQL databases and convert back and forth between databases and XML files.
XMLSpy interacts with the most popular relational databases in their native interface language, including:
- Firebird 2.5, 3
- IBM DB2 for iSeries v6.1, 7.1, 7.2, 7.3, 7.4
- IBM DB2 8, 9.1, 9.5, 9.7, 10.1, 10.5, 11.5, 11.5.7
- Informix 11.70, 12.10, 14.10
- MariaDB 10, 10.3, 10.4, 10.5, 10.6.5, 10.9.2
- Microsoft Access 2003, 2007, 2010, 2013, 2019
- Microsoft Azure SQL
- Microsoft SQL Server® 2005, 2008, 2012, 2014, 2016, 2017, 2019
- MySQL 5, 5.1, 5.5, 5.6, 5.7, 8, 8.0.25, 8.0.28
- Oracle 9i, 10g, 11g, 12c, 18, 19
- PostgreSQL 8, 9.0.10, 9.1.6, 9.2.1, 9.4, 9.6, 10, 11, 12, 13, 14.1, 14.5
- Progress OpenEdge 11.6
- SQLite 3.x
- Sybase ASE 15, 16
- Teradata 16
Database integration functionality includes:
- Database quick-connect wizard
- Database Query window with SQL editor
- Importing SQL database data to XML
- Creating XML Schemas based on SQL database structures
- Exporting XML to SQL databases
- Creating a database schema from an XML Schema
- Support for XML-enabled databases: IBM DB2 pureXML, Oracle XML DB, SQL Server XML databases

Advanced Features
Why is XMLSpy the best JSON and XML IDE available? Unlike other software, XMLSpy includes numerous other advanced features for development, including:
- Royalty-free code generation in Java, C#, and C++
- Support for Apache Avro
- Seamless integration with Visual Studio and Eclipse
- Support for Open XML (OOXML) data in Microsoft Office docs
- HTTP Testing Window for HTTP & WADL
- Chart generation based on XML data
- SharePoint Server integration
- Integration with installed RaptorXML Servers for super-fast processing
- And more

Altova Products
Altova product line feature an intuitive visual user interface and an array of powerful yet easy-to-use features that simplify projects and allow users to produce higher-quality applications more quickly than ever before.
